Web服务器的工作原理及其相关协议
WEB服务器租用是IDC数据中心最常见的产品之一,需求也不少,毕竟现在每个公司几乎都会有自己的网站,多样说服务器租用基本是必须要有的了,可是对于服务器的了解却不多,解析来我们老剖析一下W...
阅读更多>>
刀片服务器与机架服务器的优劣对比
现在在用户们常用到的服务器一般是刀片服务器和机架服务器这两类,这两类服务器哪种会比较好呢?接下来我们就来看看刀片服务器与机架服务器的优劣对比。
阅读更多>>
越来越多企业用上云服务器的原因
云服务器近几年来发展不可谓不迅猛,经过这么多年的发展云计算服务已经趋于成熟,现在选择云服务器租用的用户也是越来越都了,导致这么多人使用云服务器的原因在哪呢?
阅读更多>>
动态拨号vps服务器会应用在哪些网站上?
动态拨号VPS服务器通常会用在数据采集或者信息处理的网站上,一般的网站都是使用固定IP的VPS,这样有利于网站的优化与发展,今天小编就详细来聊聊动态拨号vps服务器会应用在哪些网站上?
阅读更多>>
服务器租用隐藏IP地址的方法
网络攻击是令所有服务器租用用户的头痛的问题,所有用户在租用之初都会进行防范,今天小编要说的是其中一种方法:隐藏IP,这是避免网络攻击比较有效的方法之一。 服务器租用隐藏IP地址的方法
阅读更多>>
对服务器托管进程,线程和高并发的详解
服务器托管用户制定宽带时会需要对进程,线程和高并发进行参考,但是对于这单个详细了解的人不算多,接下来小编对服务器托管进程,线程和高并发的详解
阅读更多>>
服务器能长时间持续地工作的原因
大家都知道我们的服务器及应用想要正常的运行,基本都需要一个能够长时间稳定运行发服务器,可是服务器也是机器,那么服务器能长时间持续地工作的原因在哪?
阅读更多>>
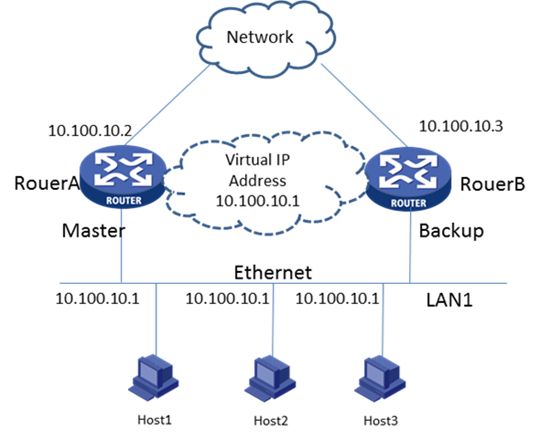
VRRP协议虚拟路由器冗余协议的原理是怎样的
对于虚拟路由器冗余协议VRRP!了解的人并不是很多,更谈不上知道它的原理了,为了能让大家更了解VRRP协议,接下来小编给大家说说VRRP协议虚拟路由器冗余协议的原理是怎样的?
阅读更多>>
什么是Tor,我们又该怎样安全使用Tor网络
对于Tor相信很多人都不明白具体是什么?所以小编特意去查阅了相关资料,接下来给大家介绍一下,让我们在使用Tor时更安全。
阅读更多>>
高交互蜜罐和低交互蜜罐之间有什么不一样的地方?
蜜罐想必听说的人并不是很多,但是它对于我们服务器的安全却可以起到很好的保护作用,而蜜罐又分为高交互蜜罐和低交互蜜罐,它们之间又有什么不同呢?
阅读更多>>













